撰文:Vitalik Buterin
编译:MaryLiu,比推 BitpushNews
图片来源:由生成。
十年、五年甚至两年前,我对以太坊和区块链能为世界做些什么的看法非常抽象。我会说:「这是一种通用技术,就像 C++」,当然,它具有去中心化、开放性和抗审查性等特定属性,但除此之外,说哪些特定应用程序最有意义还为时过早。
今天的世界已不再是那个世界。已经过去了足够多的时间,几乎没有什么想法是完全未被探索过的:如果某件事成功了,它可能是已经在博客、论坛和会议上多次讨论过的某件事的某个版本。我们也更接近于确定行业的局限性。例如,尽管有不便和费用,但许多 DAO 有一个公平的机会,有热情的观众愿意参与其中,但许多 DAO 表现不佳,工业供应链应用并没有广泛采用,区块链上的去中心化亚马逊还没有出现。但在这个世界上,我们也看到了一些满足人们实际需求的关键应用程序得到了真正和越来越多的采用——这些是我们需要关注的应用程序。
因此,我的观点发生了变化:我对以太坊的兴奋现在不再基于未被发现的未知事物的潜力,而是基于一些特定类别的应用程序,这些应用程序已经证明了自己,而且只会越来越强大。这些应用是什么,哪些应用是我不再看好的?这就是这篇文章的主题。
1. 金钱:第一个也是最重要的应用程序
去年 12 月我第一次访问阿根廷时,记得很清楚的经历之一是圣诞节我在街头闲逛,当时几乎所有的店家都关门了,我们想找一家咖啡店,找了 5 家终于找到一个还在营业的。当我们走进去时,老板认出了我,并立即向我展示了他币安账户上的 ETH 和其他加密资产。我们点了茶和点心,然后问我们是否可以用 ETH 支付,老板同意了,并向我展示了他的币安存款地址的二维码,我从手机上的 Status 钱包中支付了大约 20 美元的 ETH。
这远非该国正在发生的对加密最有意义的使用。其他人则用它来省钱、国际转账、为大额重要交易付款等等。但即便如此,我随机找到一家咖啡店并且它恰好接受加密货币这一事实表明采用的范围之广。与美国等发达国家不同,那里的金融交易很容易进行,8% 的通货膨胀被认为是极端的,在阿根廷和世界上许多其他国家,与全球金融体系的联系更加有限,极端通货膨胀每天都是现实,加密货币通常作为生命线介入。
除了 Binance,本地交易所的数量也越来越多,你可以在包括机场在内的任何地方看到它们的广告
我的咖啡交易的问题之一是,它没有真正的实用意义。手续费很高,大约是交易金额的三分之一。交易需要几分钟才能确认:我记得当时 Status 还不支持发送更可靠、更快速确认的正确 EIP-1559 交易。如果像许多其他阿根廷加密货币用户一样,我只有一个 Binance 钱包,那么转账将是免费和即时的。
然而,一年后事情就改变了。作为合并的效用,交易被更快地包含进来,链变得更加稳定,使得在更少的确认时间后接受交易更安全。Optimistic 和 ZK rollups 等扩容技术正在快速推进。社交恢复和多重签名钱包变得越来越实用。随着技术的发展,这些趋势将需要数年时间才能发挥作用,但已经取得了进展。
与此同时,有一个重要的「推动因素」推动了人们对链上交易的兴趣:FTX 下跌,这提醒了包括拉美在内的所有人,即使是看似最值得信赖的中心化服务也可能根本不值得信赖。
发达国家的加密货币
在富裕的发达国家,围绕高通胀生存和进行基本金融活动的更极端用例通常不适用。但加密货币仍然具有重要价值。作为一个用它来捐款(捐给许多国家的合法组织)的人,我个人可以确认它比传统的银行业务方便得多。对于有可能被支付处理商去平台化的行业和活动来说,它也很有价值——这一类别包括许多在大多数国家 / 地区的法律下完全合法的行业。
加密货币作为私人货币还有更重要的更广泛的哲学案例:许多政府正在利用向「无现金社会」的过渡作为引入 100 年前难以想象的金融监管水平的机会。加密货币是目前正在发展的唯一一种能够将数字化的好处与对个人隐私的类似现金的尊重实际结合起来的东西。
但无论哪种情况,加密货币都远非完美。即使解决了所有技术、用户体验和账户安全问题,加密货币的波动性仍然是一个事实,波动性可能使其难以用于储蓄和业务。出于这个原因,我们有…
稳定币
以太坊社区早就了解稳定币的价值。引用 2014 年的一篇博文:
在过去的 11 个月里,比特币持有者损失了大约 67% 的财富,而且价格经常在一周内上涨或下跌多达 25%。看到这种担忧,人们对一个简单问题的兴趣越来越大:我们能否两全其美?我们能否拥有加密支付网络提供的完全去中心化,但同时具有更高水平的价格稳定性,而没有这种极端的上下波动?
事实上,稳定币在当今实际使用加密货币的用户中非常受欢迎。也就是说,有一个现实与今天的密码朋克价值观并不相符:今天最成功的稳定币是中心化的,主要是 USDC、USDT 和 BUSD。
**加密货币市值,来自 CoinGecko 的数据,2022-11-30。前六名中的三个是中心化稳定币
链上发行的稳定币有许多方便的特性:它们开放供任何人使用,它们可以抵抗**规模和不透明形式的审查(发行人可以将地址列入黑名单和冻结地址,但这种黑名单是透明的,有与冻结每个地址相关的实际交易费用成本),并且它们与链上基础设施(账户、DEX 等)交互良好。但目前尚不清楚这种情况会持续多久,因此需要继续研究其他替代方案。
我认为稳定币市场基本上分为三个不同的类别:中心化稳定币、DAO 管理的现实世界资产支持的稳定币和治理最小化的加密支持的稳定币。
从用户的角度来看,这三种类型都不得不在效率和弹性之间取得平衡。 USDC 今天有效,明天几乎肯定会有效。但从长远来看,它的持续稳定性取决于美国的宏观经济和政治稳定性、支持向所有人提供 USDC 的持续美国监管环境,以及发行组织的可信度。
另一方面,RAI 可以承受所有这些风险,但它的利率为负:在撰写本文时为 -6.7%。为了使系统稳定(因此,不像 LUNA 那样容易崩溃),每个 RAI 的持有者都必须与负 RAI 的持有者(又名「借款人」或「CDP 持有者」)相匹配,后者以 ETH 作为抵押品。随着更多人参与套利、持有负 RAI 并用正 USDC 甚至计息银行账户存款进行平衡,这个利率可能会提高,但 RAI 的利率将始终低于正常运作的银行系统,并且有可能负利率,用户体验的问题将一直存在。
RAI 模型完全是更悲观的 LUNA 朋克世界的理想选择:它避免了与非加密金融系统的所有连接,使其更难受到攻击。负利率使其无法成为美元的便捷替代品,但一种适应方式是接受这种脱节:治理最小化的稳定币可以追踪一些非货币资产,如全球平均 CPI 指数,并宣传自己代表摘要「尽力而为的价格稳定」。这也将具有较低的固有监管风险,因为此类资产不会试图提供「数字美元」(或欧元,等等)。
DAO 管理的 RWA 支持的稳定币,如果能够很好地运作,可能是一种令人愉快的媒介。这种稳定币可以结合足够的稳健性、抗审查性、规模和经济实用性来满足大量现实世界加密用户的需求。但是,要使这项工作发挥作用,既需要现实世界的法律工作来开发强大的发行人,也需要大量以弹性为导向的 DAO 治理工程。
在任何一种情况下,任何一种运行良好的稳定币都将有利于多种货币和储蓄应用程序,这些应用程序已经为当今数百万人提供了切实的帮助。
2. DeFi:保持简单
在我看来,去中心化金融是一个开始光荣但有限的类别,在某种程度上变成了依赖不可持续形式的收益形成的过度资本化的怪物,现在正处于稳定媒介的早期阶段,提高安全性并重新关注一些特别有价值的应用程序。去中心化稳定币是,而且可能永远是,最重要的 DeFi 产品,但还有一些其他产品具有重要的利基市场:
- 预测市场:自 2015 年 Augur 推出以来,它们一直是去中心化金融的利基但稳定的支柱。从那时起,它们的采用率一直在悄然增长。预测市场在 2020 年美国大选中显示了它们的价值和局限性,而今年 2022 年,像 Pomarket 这样的加密货币预测市场和像 Metaculus 这样的虚拟货币市场都得到了越来越广泛的应用。预测市场作为一种认知工具很有价值,使用加密货币确实有好处,可以使这些市场更值得信赖,更易于在全球范围内访问。我预计预测市场不会出现数十亿美元的巨浪,而是会随着时间的推移继续稳步增长并变得更加有用。
- 其他合成资产:原则上,稳定币背后的公式可以**到其他现实世界的资产中。有趣的潜力股包括主要股票指数和房地产。由于空间固有的异质性和复杂性,后者将需要更长的时间才能正确,但出于完全相同的原因,它可能很有价值。主要问题是是否有人可以在去中心化和效率之间建立适当的平衡,让用户以合理的回报率访问这些资产。
- 用于在其他资产之间进行高效交易的粘合层:如果链上有人们想要使用的资产,包括 ETH、中心化或去中心化稳定币、更**的合成资产或其他任何东西,那么层中的价值将使其变得容易供用户在他们之间进行交易。一些用户可能希望持有 USDC 并以 USDC 支付交易费用。其他人可能持有一些资产,但希望能够立即转换以支付给想要以另一种资产支付的人。另一种用例是,可以使用一种资产作为抵押品来获得另一种资产的贷款,尽管如果这些项目将杠杆率保持在非常有限的水平(例如,不超过 2 倍),则这些项目最有可能成功并避免导致亏损。
3. 身份生态系统:ENS、SIWE、PoH、POAPs、Ts
「身份」是一个复杂的概念,意味着很多事情。一些例子包括:
- 基本身份验证:简单地证明操作 A(例如发送交易或登录网站)是由具有某些标识符(例如 ETH 地址或公钥)的**人授权的,而无需尝试说明其**人是谁或是什么。
- 证明:证明其他**人对**人的声明(「A 证明他认识 B」,「加拿大政府证明 C 是公民」)
- 名称:建立共识,即可以使用特定的人类可读名称来指代特定的**。
- Proof of personhood:证明**人是人,通过人格证明系统(Proof of personhood)保证每个人只能获得一个身份(这通常用证明来完成,所以它不是一个完全独立的类别,但它是一个非常重要的特例 )
长期以来,我一直看好区块链身份,看跌区块链身份平台,上面提到的用例对于许多区块链用例来说非常重要,而且区块链对于身份应用程序很有价值,因为它们具有独立于机构的性质和它们提供的互操作性优势。但是,尝试创建一个集中式平台来从头开始完成所有这些任务是行不通的。更有可能奏效的是一种有机的方法,许多项目都在处理个别有价值的特定任务,并随着时间的推移增加越来越多的互操作性。
这正是从那时起发生的事情。 Sign In With Ethereum (SIWE) 标准允许用户登录(传统)网站,其方式与您今天使用 Google 或 Facebook 帐户登录网站的方式大致相同。 这实际上很有用:它允许您与网站进行交互,而无需让 Google 或 Facebook 访问您的私人信息或接管或锁定您的帐户。 社交恢复等技术可以为用户提供帐户恢复选项,以防他们忘记密码,这比当今集中式公司提供的密码要好得多。 SIWE 得到当今许多应用程序的支持,包括 Blockscan 聊天、端到端加密的电子邮件和笔记服务 Skiff,以及各种基于区块链的替代社交媒体项目。
NS 让用户拥有用户名:我有 vitalik.eth。 人性证明和其他人格证明系统让用户证明他们是****的人,这在包括空投和治理在内的许多应用程序中都很有用。 POAP(「出勤证明协议」,读作「pope」或「poe-app」,取决于你是勇敢的逆向投资者还是绵羊)是一种通用协议,用于发行代表证明的代币:你完成了吗 教育课程? 你参加过活动吗? 你见过一个特定的人吗? POAP 既可以用作身份证明协议的组成部分,也可以用作尝试确定某人是否是特定社区成员的一种方式(对治理或空投有价值)。
包含我的 ENS 名称的 NFC 卡,并允许您接收 POAP 以验证您见过我
这些应用程序中的每一个都可以单独使用。但真正让他们强大的是他们之间的配合。当我登录 Blockscan 聊天时,我使用以太坊登录。这意味着与我聊天的任何人都可以立即看到我的 vitalik.eth(我的 ENS 名称)。将来,为了打击垃圾邮件,Blockscan 聊天可以通过查看链上活动或 POAP 来「验证」帐户。**层将只是验证该帐户是否已在至少一项链上交易中发送或成为接收者(因为这需要支付费用)。更**别的验证可能涉及检查特定代币的余额、特定 POAP 的所有权、身份证明资料或 Gitcoin Passport 等元聚合器。
这些不同服务的网络效应结合起来创建了一个生态系统,为用户和应用程序提供了一些非常强大的选项。基于以太坊的 Twitter 替代方案(例如 Farcaster)可以使用 POAP 和其他链上活动证明来创建不需要传统 KYC 的「验证」功能,允许匿名者参与。这样的平台可以创建只对特定社区成员开放的房间——或者只有社区成员可以发言但任何人都可以倾听的混合方法,相当于 Twitter 的民意调查可能仅限于特定社区。
同样重要的是,有更多与简单地帮助人们谋生相关的行人应用程序:通过证明进行验证可以使人们更容易证明他们值得信赖以获得租金、就业或贷款。
这个生态系统未来知名的挑战是隐私。 现状涉及将大量信息放在链上,这是「好到不行」的事情,如果不是对越来越多的人来说是彻头彻尾的风险,最终也会变得难以接受。有一些方法可以通过结合链上和链下信息并大量使用 ZK-SNARKs 来解决这个问题,但这实际上是需要努力的。扩展也是一个挑战,但扩展通常可以通过 rollups 和验证来解决,而隐私问题不能,而且必须具体问题具体分析。
4. DAO
「DAO」是一个强有力的术语,它包含了人们对加密空间的许多希望和梦想,以建立更民主、更有弹性和更有效的治理形式。这也是一个非常广泛的术语,其含义多年来发生了很大变化。最普遍的是,DAO 是一种智能合约,旨在代表所有权结构或对某些资产或流程的控制。但这种结构可以是任何东西,从低级的多重签名到高度复杂的多空间治理机制,比如为 Optimi Collective 提议的机制。其中许多结构有效,而许多其他结构则不能,或者至少与他们试图实现的目标非常不匹配。
有两个问题需要回答:
- 什么样的治理结构有意义,适用于哪些用例?
- 将这些结构实施为 DAO 或通过定期注册和合法合同是否有意义?
一个特别微妙的地方是「去中心化」这个词有时被用来指代两者:如果治理结构的决策取决于一大群参与者的决定,那么它就是去中心化的;如果治理结构的实施是去中心化的,那么它是建立在像区块链这样的去中心化结构上,不依赖于任何单一的民族国家法律体系。
权力下放以提高稳健性
考虑区别的一种方法是:去中心化治理结构可以防止内部攻击者,而去中心化实施可以防止外部强大的攻击者(「审查抵抗」)。
首先,举几个例子:
The Pirate Bay 和 Sci-Hub 是抗审查但不需要权力下放的重要案例研究。Sci-Hub 主要由一个人运营,如果 Sci-Hub 基础设施的某些部分被拆除,她可以简单地将其移动到其他地方。多年来,Sci-Hub URL 已更改多次。The Pirate Bay 是一个混合体:它依赖于去中心化的 BitTorrent,但本身是一个中心化的便利层。
这两个示例与区块链项目之间的区别在于它们不试图保护用户免受平台本身的侵害。如果 Sci-Hub 或 The Pirate Bay 想要伤害他们的用户,他们能做的最坏的事情就是提供糟糕的结果或关闭——这两种方法只会造成轻微的不便,直到他们的用户切换到其他替代方案,而这些替代方案在他们不在的情况下不可避免地会出现。
他们还可以公布用户 IP 地址,但即使他们这样做,对用户造成的总伤害仍然比窃取所有用户的资金要低得多。
稳定币不是这样的。稳定币正试图创建稳定、可信、中立的全球商业基础设施,这既要求不依赖外部的单一中心化参与者,又要防止来自内部的攻击者。如果稳定币的治理设计不当,对治理的攻击可能会从用户那里窃取数十亿美元。
在撰写本文时,MakerDAO 拥有 78 亿美元的抵押品,超过 MKR 市值的 17 倍。因此,如果治理权由 MKR 持有者承担,没有任何保障措施,那么有人可以买下一半的 MKR,用它来操纵价格预言机,并为自己窃取大部分抵押品。事实上,这已经发生在一个市值较小的稳定(Beanstalk)上!MKR 还没有发生这种情况,主要是因为 MKR 持有量仍然相当集中,大部分 MKR 由一个相当小的团体持有,他们不愿意出售,因为他们相信这个项目。这是启动稳定币的一个很好的模型,但从长远来看并不是一个好的模型。因此,要使去中心化的稳定币长期运行,就需要在去中心化治理方面进行创新,使其不存在这些缺陷。
两个可能的方向包括:
- 某种非金融化的治理,或者可能是「两院制」的混合体,其中决策不仅需要代币持有者通过,还需要其他类别的用户通过(例如,Optimi Citizen 或 stETH 持有者)
- 故意摩擦,使得某些类型的决策只能在延迟足够长的时间后才能生效,以至于用户可以看到出现问题并逃离系统。
制定有效优化稳健性的治理有许多微妙之处。如果系统的稳健性依赖于在极端情况下激活,系统甚至可能想要偶尔有意测试这些极端例子以确保它们有效——就像每 20 年重建一次 Ise Jingu 一样。为稳健而去中心化的这一方面继续需要更仔细的思考和发展。
权力下放以提高效率
去中心化效率是一个不同的思想流派:去中心化的治理结构是有价值的,因为它可以吸收不同规模的更多不同声音的意见,去中心化的实施是有价值的,因为它有时比传统的基于法律体系的方法更有效、成本更低。
这意味着一种不同的权力下放方式。为稳健而去中心化的治理强调拥有大量决策者以确保与预设目标保持一致,并有意使调整更加困难。为提高效率而去中心化的治理保留了快速行动和在需要时进行调整的能力,但试图将决策从高层移开,以避免组织成为僵化的官僚机构。
为稳健性而设计的去中心化实现和为效率而设计的去中心化实现在一个方面是相似的:它们都只是将资产放入智能合约中。但为提高效率而设计的去中心化实施将变得更加简单:通常只需一个基本的多重签名就足够了。
值得注意的是,「为了效率而去中心化」对于在同一个发达国家进行大型项目来说是一个站不住脚的论据。但对于规模非常小的项目、高度国际化的项目以及位于机构效率低下和法治薄弱的国家的项目来说,这是一个更有力的论据。许多「去中心化效率」的应用可能也可以在一个稳定的大国运行的中央银行运行的链上完成;我怀疑分散式方法和集中式方法都足够好,决定哪种方法占主导地位的是路径依赖的问题,即哪种方法首先变得可行。
互操作性的去中心化
这是去中心化被说烂了的理由,但它仍然很重要:与不可避免地需要(易攻击的)桥接层的链下系统交互相比,链上事物与其他链上事物交互更容易和更安全。
如果一个以直接民主运行的大型组织在其储备中持有 10,000 ETH,那将是一个去中心化的治理决策,但它不会是一个去中心化的实施:在实践中,那个国家会有几个人管理密钥,而存储系统可能会受到攻击。
这还有一个治理角度:如果一个系统向其他不能快速变化的 DAO 提供服务,那么该系统本身不能快速变化会更好,那么该系统本身不能快速变化会更好,以避免系统的「刚性不匹配」,该系统的刚性使其无法适应中断。
这三种「去中心化理论」可以归纳为一张图表:
权力下放和奇特的新治理机制
在过去的几十年里,我们看到了许多奇特的新治理机制的发展:
- 二次投票(quadratic voting)
- 自由主义
- 流动民主
- 去中心化对话工具,如 Pol.is
这些想法是 DAO 故事的重要组成部分,它们对于稳健性和效率都很有价值。这些想法,除了围绕多空间架构和有意间接和延迟的更「传统」的百年老想法之外,将成为使 DAO 更有效的故事的重要组成部分,他们也会发现提高传统组织效率的价值。
案例研究:Gitcoin Grants
我们可以通过一个有趣的边缘案例来分析不同的去中心化方式:Gitcoin Grants。Gitcoin Grants 应该是一个链上 DAO,还是应该只是一个中心化组织?
以下是 Gitcoin Grants 成为 DAO 的一些可能论据:
- 它持有和处理加密货币,因为它的大多数用户和资助者都是以太坊用户
- 安全的二次融资**在链上完成(请参阅下一节关于区块链投票和链上 QF 的实施),因此如果投票结果直接输入系统,您可以降低安全风险
- 它与世界各地的社区打交道,因此受益于可信的中立而不是以单一国家为中心。
- 它的好处是能够让用户相信它在五年后仍然存在,这样公共物品资助者就可以现在就开始项目,并希望以后能得到回报。
这些论点倾向于上层建筑的稳健性和互操作性的权力下放,尽管个别二次融资轮次更多地属于「效率分散」的思想流派(Gitcoin Grants 背后的理论是二次资金是一种更有效的资助方式)。
如果稳健性和互操作性的论点不适用,那么简单地将 Gitcoin Grants 作为一家普通公司运营可能会更好。但它们确实适用,因此 Gitcoin Grants 成为 DAO 是有道理的。
这种论点还有很多其他应用的例子,既适用于人们在日常生活中越来越依赖的 DAO,也适用于为其他 DAO 提供服务的「元 DAO」:
- Proof of humanity
- Kleros
- Chainlink
- 稳定币
- 区块链第 2 层协议治理
我对这些系统的了解还不足以证明它们都针对去中心化稳健性进行了优化以满足我的标准,但希望现在它们应该是显而易见的。
运作不佳的主要问题是 DAO 需要与稳健性相冲突的枢轴能力,并且没有足够的案例来「去中心化以提高效率」。主要与美国用户打交道的大型公司就是一个例子。在搭建 DAO 时,首先要确定是否值得将项目构建为 DAO,其次是确定它的目标是稳健性还是效率:如果是前者,还需要对治理设计进行深入思考,如果是后者,那么它要么通过二次融资等机制在治理方面进行创新,要么就应该只是一个多重签名。
5. 混合应用
许多应用程序并不完全在链上,而是利用区块链和其他系统来改进其信任模型。
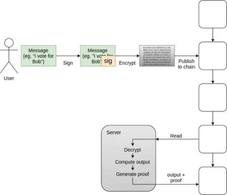
投票就是一个很好的例子。对抗审查性、可审计性和隐私性的高度保证都是必需的,像 MACI 这样的系统有效地结合了区块链、ZK-SNARKs 和有限的集中式(或 M-of-N)层以实现可扩展性和抗强制性以实现所有这些保证。投票被发布到区块链,因此用户可以独立于投票系统来确保他们的投票被包括在内。但投票是加密的,保护隐私,并使用基于 ZK-SNARK 的解决方案来确保最终结果是对投票的正确计算。
在现有的全国选举中投票已经是一个高保证的过程,要让国家和公民对任何电子投票方式、区块链或其他方式的安全保证感到满意,还需要很长时间。但是像这样的技术很快就会在另外两个地方变得有价值:
- 提高已经以电子方式发生的投票过程的可信度(例如社交媒体投票、民意调查、**)
- 创造新的投票形式,让公民或团体成员能够提供快速反馈,并从一开始就为他们提供高度保证
除了投票之外,还有一个潜在的「可审计中心化服务」领域,可以通过某种形式的混合链下验证架构得到很好的服务。最简单的例子是交易所的偿付能力证明,但还有很多其他可能的例子:
- 政府登记处
- 企业会计
- 游戏(例如,参见黑暗森林)
- 供应链应用
- 跟踪访问授权,等等…
随着列表的深入,我们会看到价值越来越低的用例,但重要的是要记住,这些用例的成本也很低,验证不需要在链上发布所有内容。相反,它们可以是现有软件的简单包装器,这些软件维护数据库的 Merkle 根(或其他承诺),并偶尔在链上发布根以及 SNARK 证明它已正确更新。这是对现有系统的严格改进,因为它为跨机构证明和公共审计打开了大门。
那么我们如何实现呢?
今天正在构建其中许多应用程序,尽管由于当今技术的限制,其中许多应用程序的使用量有限。区块链不可扩展,交易直到最近才需要相当长的时间才能可靠地包含在链中,而当今的钱包让用户在低便利性和低安全性之间做出不舒服的选择。从长远来看,其中许多应用程序将需要克服隐私问题的困扰。
这些都是可以解决的问题,并且有很强的解决的动力。FTX 崩溃向许多人展示了真正去中心化解决方案对持有资金的重要性,而 ERC-4337 和账户抽象钱包的兴起为我们提供了创建此类替代方案的机会。Rollup 技术正在迅速发展以解决可扩展性问题,并且交易已经比三年前更快地包含在链上。
但同样重要的是要有意识地关注应用程序生态系统本身。许多更稳定和无聊的应用程序没有被构建,因为围绕它们的兴奋和短期利润较少:LUNA 市值超过 300 亿美元,而追求稳健性和简单性的稳定币多年来往往在很大程度上被忽视,非金融应用往往没有希望赚到 300 亿美元,因为它们根本没有代币。但从长远来看,正是这些应用程序对生态系统最有价值,并且将为它们的用户以及构建和支持它们的人带来最持久的价值。
文章标题:Vitalik Buterin:我看好以太坊生态中的哪些应用?
文章链接:https://www.btchangqing.cn/407676.html
更新时间:2022年12月06日
本站大部分内容均收集于网络,若内容若侵犯到您的权益,请联系我们,我们将第一时间处理。